В выходе на производство
Когда вы разворачиваете ClickStack в продакшене, необходимо учитывать несколько дополнительных факторов для обеспечения безопасности, стабильности и корректной конфигурации.
Сетевая и портовая безопасность
По умолчанию Docker Compose открывает порты на хосте, что делает их доступными снаружи контейнера - даже если такие инструменты, как ufw
(Uncomplicated Firewall), включены. Это поведение обусловлено стеком сетей Docker, который может обойти правила фаервола на уровне хоста, если не настроено явно.
Рекомендация:
Открывайте только те порты, которые необходимы для использования в продакшене. Обычно это конечные точки OTLP, API сервер и фронтенд.
Например, удалите или закомментируйте ненужные сопоставления портов в вашем docker-compose.yml
файле:
Обратитесь к документации по сетевым технологиям Docker для получения подробной информации о изоляции контейнеров и укреплении доступа.
Конфигурация секрета сессии
В продакшене необходимо установить сильное, случайное значение для переменной окружения EXPRESS_SESSION_SECRET
, чтобы защитить данные сессии и предотвратить их подделку.
Вот как добавить его в ваш docker-compose.yml
файл для службы приложения:
Вы можете сгенерировать надежный секрет с помощью openssl:
Избегайте коммитинга секретов в систему контроля версий. В продакшене рекомендуется использовать инструменты управления переменными окружения (например, Docker Secrets, HashiCorp Vault или конфиги CI/CD, специфичные для окружения).
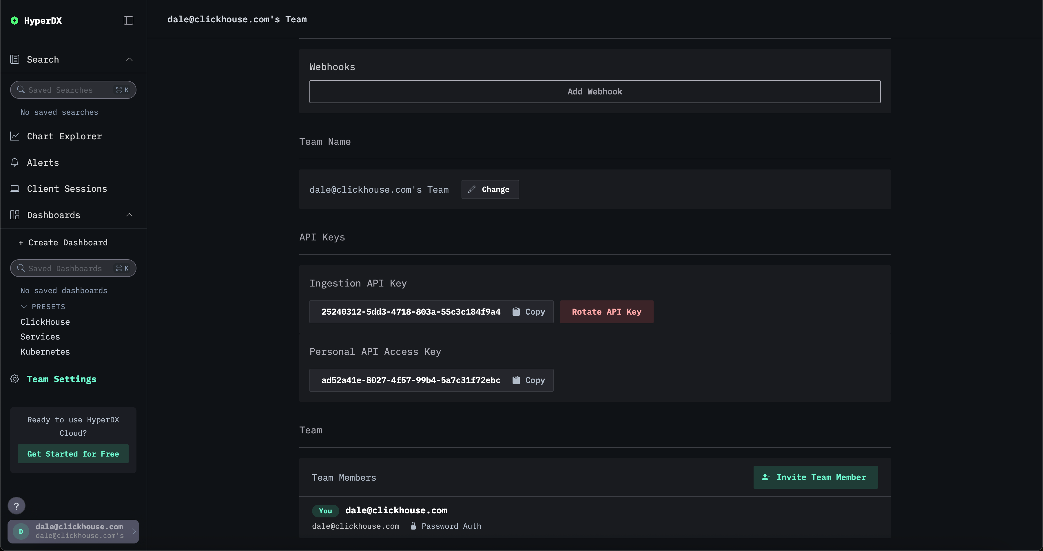
Безопасный инжект данных
Все инъекции должны происходить через порты OTLP, открытые дистрибуцией ClickStack коллектора OpenTelemetry (OTel). По умолчанию это требует наличия защищенного ключа API инъекции, генерируемого при старте. Этот ключ необходим при отправке данных на порты OTel и может быть найден в интерфейсе HyperDX в разделе Настройки команды → API ключи
.

Кроме того, мы рекомендуем включить TLS для конечных точек OTLP и создать посвященного пользователя для инъекции в ClickHouse.
ClickHouse
Для развертываний в продакшене мы рекомендуем использовать ClickHouse Cloud, который по умолчанию применяет стандарты безопасности, включая улучшенное шифрование, аутентификацию и подключение и управление доступом. Смотрите "ClickHouse Cloud" для пошагового руководства по использованию ClickHouse Cloud с лучшими практиками.
Разрешения пользователей
Пользователь HyperDX
Пользователь ClickHouse для HyperDX должен быть только readonly
пользователем с доступом для изменения следующих настроек:
max_rows_to_read
(минимум до 1 миллиона)read_overflow_mode
cancel_http_readonly_queries_on_client_close
wait_end_of_query
По умолчанию пользователь default
как в OSS, так и в ClickHouse Cloud будет иметь эти разрешения, но мы рекомендуем создать нового пользователя с этими разрешениями.
Пользователь базы данных и инъекции
Мы рекомендуем создать отдельного пользователя для коллектора OTel для инъекции в ClickHouse и обеспечить отправку инъекции в конкретную базу данных, например otel
. Смотрите "Создание пользователя для инъекции" для получения дополнительной информации.
Самоуправляемая безопасность
Если вы управляете своим экземпляром ClickHouse, крайне важно включить SSL/TLS, обеспечить аутентификацию и следовать лучшим практикам по усилению безопасности. Смотрите этот блог-пост для понимания реальных ошибок конфигурации и того, как избежать их.
ClickHouse OSS предоставляет надежные функции безопасности из коробки. Тем не менее, их необходимо настроить:
- Используйте SSL/TLS через
tcp_port_secure
и<openSSL>
вconfig.xml
. Смотрите guides/sre/configuring-ssl. - Установите надежный пароль для пользователя
default
или отключите его. - Избегайте внешнего доступа к ClickHouse, если это не предусмотрено. По умолчанию ClickHouse связывается только с
localhost
, еслиlisten_host
не изменен. - Используйте методы аутентификации, такие как пароли, сертификаты, SSH-ключи или внешние аутентификаторы.
- Ограничьте доступ, используя фильтрацию IP и оператор
HOST
. Смотрите sql-reference/statements/create/user#user-host. - Включите контроль доступа на основе ролей (RBAC) для предоставления детализированных привилегий. Смотрите operations/access-rights.
- Принудительно применяйте квоты и лимиты с помощью квот, профилей настроек и режимов только для чтения.
- Шифруйте данные в покое и используйте безопасное внешнее хранилище. Смотрите operations/storing-data и cloud/security/CMEK.
- Избегайте жесткого кодирования учетных данных. Используйте именованные коллекции или IAM роли в ClickHouse Cloud.
- Аудит доступа и запросов с помощью системных логов и сессионных логов.
Смотрите также внешние аутентификаторы и настройки сложности запросов для управления пользователями и обеспечения лимитов на запросы/ресурсы.
Настройка времени жизни (TTL)
Убедитесь, что время жизни (TTL) было соответствующим образом настроено для вашего развертывания ClickStack. Это контролирует, как долго данные хранятся - значение по умолчанию в 3 дня часто нуждается в модификации.
Рекомендации по MongoDB
Следуйте официальному контрольному списку безопасности MongoDB.
ClickHouse Cloud
Следующее представляет собой простое развертывание ClickStack с использованием ClickHouse Cloud, которое соответствует лучшим практикам.
Создайте службу
Следуйте руководству по началу работы с ClickHouse Cloud, чтобы создать службу.
Скопируйте детали подключения
Чтобы найти детали подключения для HyperDX, перейдите в консоль ClickHouse Cloud и нажмите кнопку Подключиться на боковой панели, записав детали HTTP подключения, особенно URL.
Хотя вы можете использовать имя пользователя и пароль по умолчанию, указанные на этом этапе для подключения HyperDX, мы рекомендуем создать посвященного пользователя - см. ниже

Создайте пользователя HyperDX
Мы рекомендуем создать выделенного пользователя для HyperDX. Выполните следующие SQL команды в консоли Cloud SQL, указав надежный пароль, который соответствует требованиям сложности:
Подготовьтесь к пользователю инъекции
Создайте базу данных otel
для данных и пользователя hyperdx_ingest
для инъекции с ограниченными правами.
Разверните ClickStack
Разверните ClickStack - предпочтительными являются модели развертывания Helm или Docker Compose (измененные для исключения ClickHouse).
Продвинутые пользователи могут развернуть OTel коллектор и HyperDX отдельно с их соответствующими режимами самостоятельного развертывания.
Инструкции по использованию ClickHouse Cloud с Helm chart можно найти здесь. Эквивалентные инструкции для Docker Compose можно найти здесь.
Перейдите к интерфейсу HyperDX
Посетите http://localhost:8080 для доступа к интерфейсу HyperDX.
Создайте пользователя, указав имя пользователя и пароль, которые соответствуют требованиям.

При нажатии Создать
вам будут предложены детали подключения.
Подключитесь к ClickHouse Cloud
Используя учетные данные, созданные ранее, заполните детали подключения и нажмите Создать
.

Отправьте данные в ClickStack
Чтобы отправить данные в ClickStack, смотрите "Отправка данных OpenTelemetry".